Модуль log-shipper
Модуль log-shipper упрощает настройку сбора логов в Kubernetes-кластере. Он позволяет организовать сбор логов как с приложений, запущенных в кластере, так и с самих узлов, а затем отправлять их в любую систему хранения — внутреннюю или внешнюю (например, Loki, Elasticsearch и другие).
Deckhouse Kubernetes Platform (DKP) обеспечивает интеграцию с системами хранения логов. Сами системы хранения пользователь разворачивает и настраивает самостоятельно.
Подробнее с настройками модуля и примерами его использования можно ознакомиться в соответствующем разделе документации.
Архитектура модуля
Для упрощения схемы приняты следующие допущения:
- На схеме показано, что контейнеры разных подов взаимодействуют друг с другом напрямую. Фактически они взаимодействуют через соответствующие сервисы Kubernetes (внутренние балансировщики). Названия сервисов не указываются, если они очевидны из контекста. В остальных случаях название сервиса указано над стрелкой.
- Поды могут быть запущены в нескольких репликах, однако на схеме все поды изображены в одной реплике.
Архитектура модуля log-shipper на уровне 2 модели C4 и его взаимодействия с другими компонентами DKP изображены на следующей диаграмме:

Компоненты модуля
Модуль состоит из одного компонента:
-
log-shipper-agent (DaemonSet) — на каждом узле кластера запускается отдельный экземпляр log-shipper-agent, который в свою очередь состоит из следующих контейнеров:
-
vector — агент логирования на базе Datadog Vector.
Настраивается с помощью кастомных ресурсовClusterLogDestination, ClusterLoggingConfig и PodLoggingConfig.
-
vector-reloader — сайдкар-контейнер Reloader, который отслеживает изменения секрета с конфигурацией. При наличии изменений он проверяет обновленную конфигурацию и перезапускает vector для применения обновлений.
-
kube-rbac-proxy — сайдкар-контейнер с авторизующим прокси на основе Kubernetes RBAC для организации защищенного доступа к метрикам агента.
-
Взаимодействия модуля
Модуль взаимодействует со следующими компонентами:
-
Источники логов в кластере:
- приложения, запущенные в кластере — собирает логи с подов;
- файлы — читает локальные файлы на узлах кластера.
-
Приемники логов:
- внутренние системы хранения логов;
- внешние системы хранения логов и SIEM-системы.
В качестве внутренних и внешних приемников логов могут использоваться Elasticsearch, Kafka, Logstash, Loki, Splunk.
-
Kube-apiserver:
- авторизация запросов на получение метрик;
- отслеживание изменений секрета с конфигурацией vector.
С модулем взаимодействуют следующие внешние компоненты:
- Prometheus-main — сбор метрик log-shipper-agent.
Модуль loki
В Kubernetes системные логи на узлах хранятся недолго и могут быть утеряны при перезапуске или обновлении узлов. Модуль loki разворачивает в кластере собственное хранилище оперативных логов на базе Grafana Loki.
Возможности модуля:
- системные логи автоматически попадают в Loki без дополнительной настройки;
- доступ к логам реализован через Grafana и веб-интерфейс Deckhouse (модуль
console).
Кратковременное хранилище на базе Grafana Loki не поддерживает работу в режиме высокой доступности (HA). Для долговременного хранения важных логов используйте внешние системы, поддерживаемые модулем log-shipper.
Подробнее с настройками модуля и примерами его использования можно ознакомиться в соответствующем разделе документации.
Архитектура модуля
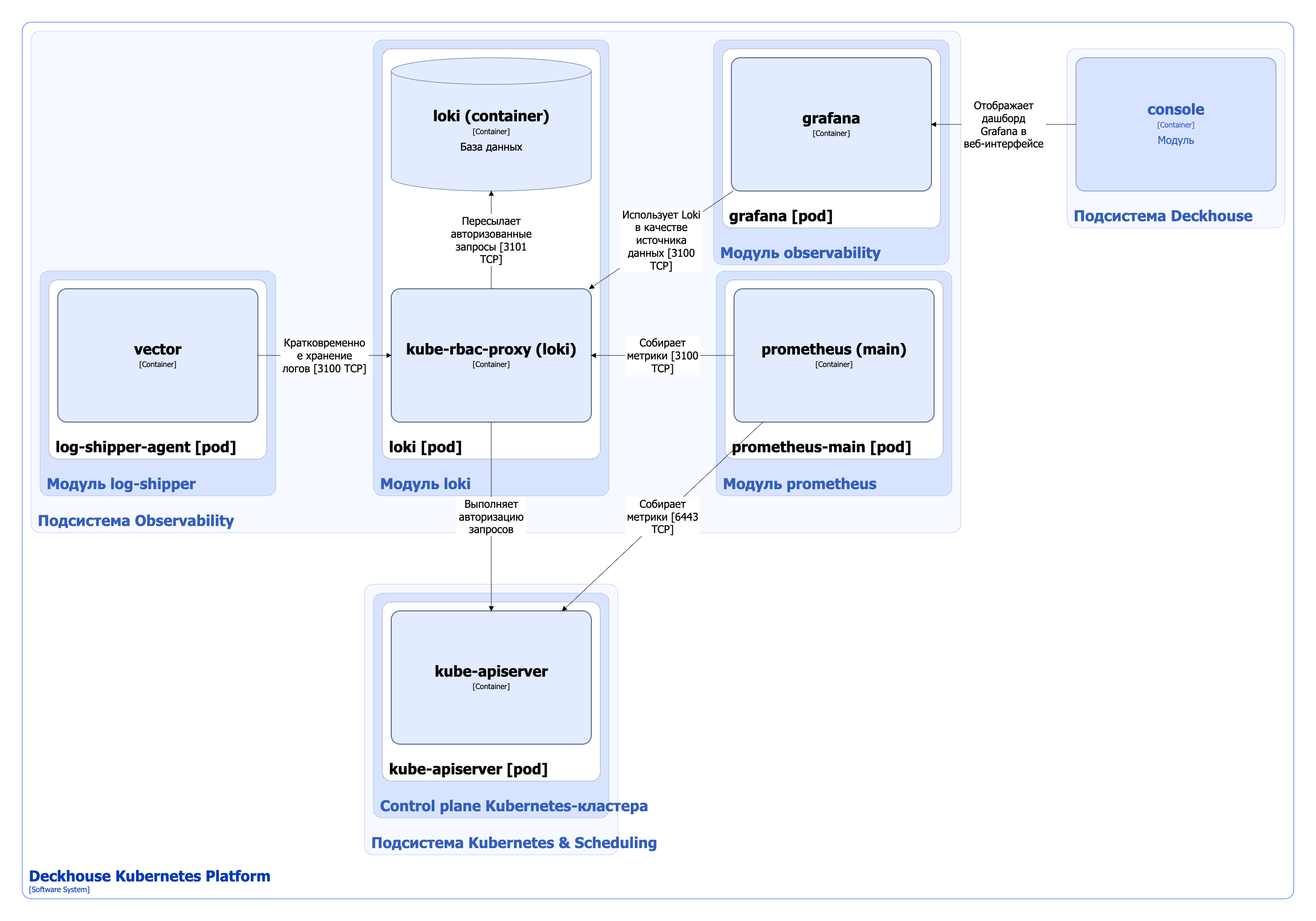
Архитектура модуля loki на уровне 2 модели C4 и его взаимодействия с другими компонентами DKP изображены на следующей диаграмме:

Компоненты модуля
Модуль состоит из одного компонента:
-
loki — StatefulSet из одной реплики loki-0, которая в свою очередь состоит из следующих контейнеров:
- loki — контейнер с Grafana Loki;
- kube-rbac-proxy — сайдкар-контейнер с авторизующим прокси на основе Kubernetes RBAC для организации защищенного доступа к loki и его метрикам.
Взаимодействия модуля
С модулем взаимодействуют следующие внешние компоненты:
- vector — отправка логов с системных компонентов в loki;
- console (встроенная в веб-интерфейс Grafana) — использует loki в качестве источника данных для визуализации и анализа логов;
- prometheus-main — сбор метрик loki.