Модуль sds-node-configurator управляет LVM на узлах кластера с помощью кастомных ресурсов Kubernetes и выполняет следующие операции:
- Автоматически обнаруживает блочные устройства и создает, обновляет или удаляет соответствующие ресурсы BlockDevice.
- Автоматически обнаруживает на узлах группы томов LVM с тегом
storage.deckhouse.io/enabled=true, а также thin pool в их составе, и управляет соответствующими ресурсами LVMVolumeGroup. Если для обнаруженной группы томов ресурс LVMVolumeGroup отсутствует, модуль создает его автоматически. - Сканирует физические тома LVM, входящие в управляемые группы томов. При увеличении базовых блочных устройств автоматически расширяет соответствующие физические тома LVM с помощью
pvresize. - Создает, расширяет и удаляет группы томов LVM на узле в соответствии с настройками ресурсов LVMVolumeGroup.
Подробнее с описанием модуля можно ознакомиться в разделе документации модуля.
Архитектура модуля
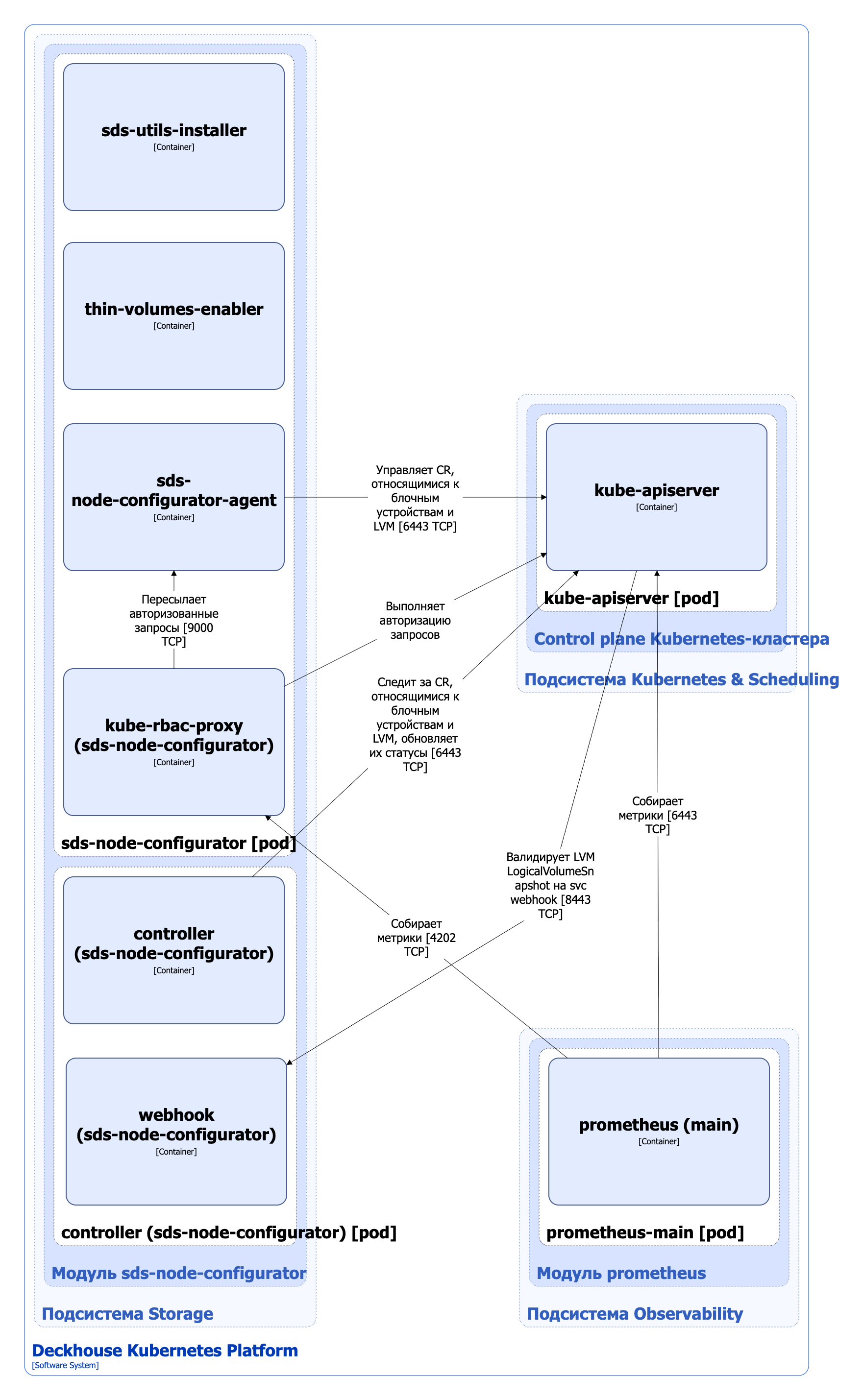
Для упрощения схемы приняты следующие допущения:
- На схеме контейнеры разных подов показаны как взаимодействующие напрямую. Фактически обмен выполняется через соответствующие сервисы Kubernetes (внутренние балансировщики). Названия сервисов не указываются, если они очевидны из контекста. В остальных случаях название сервиса приводится над стрелкой.
- Поды могут быть запущены в нескольких репликах, однако на схеме каждый под показан в единственном экземпляре.
Архитектура модуля sds-node-configurator на уровне 2 модели C4 и его взаимодействия с другими компонентами DKP изображены на следующей диаграмме:

Компоненты модуля
Модуль состоит из следующих компонентов:
-
Sds-node-configurator (DaemonSet) — контроллер, запущенный на узлах кластера и выполняющий перечисленные выше операции с кастомными ресурсами BlockDevice, LVMVolumeGroup, LVMLogicalVolume, LVMLogicalVolumeSnapshot и т.д. Полный список ресурсов, которыми управляет модуль, приведён в документации модуля.
Компонент содержит следующие контейнеры:
- sds-utils-installer — init-контейнер, устанавливающий набор утилит, необходимых для управления блочными устройствами и LVM-томами;
- thin-volumes-enabler — init-контейнер, включающий поддержку thin томов;
- sds-node-configurator-agent — основной контейнер;
- kube-rbac-proxy — сайдкар-контейнер с авторизующим прокси на основе Kubernetes RBAC для организации защищенного доступа к метрикам контроллера. Является Open Source-проектом.
-
Controller (Deployment) — контроллер, следящий за кастомными ресурсами, относящимися к блочным устройствам и LVM. Controller работает с метаданными ресурсов и обновляет их статусы.
Компонент содержит следующие контейнеры:
- controller — основной контейнер;
- webhook — сайдкар-контейнер, реализующий вебхук-сервер для проверки кастомных ресурсов LVMLogicalVolumeSnapshot. Если используемая редакция DKP не поддерживает функционал снимков логических томов LVM, кастомный ресурс LVMLogicalVolumeSnapshot не проходит валидацию.
Взаимодействия модуля
Модуль взаимодействует со следующими компонентами:
- Kube-apiserver:
- для работы с кастомными ресурсами, относящимися к блочным устройствам и LVM;
- для авторизации запросов к метрикам.
С модулем взаимодействуют следующие внешние компоненты:
- Kube-apiserver — выполняет валидацию кастомных ресурсов LVMLogicalVolumeSnapshot.
- Prometheus-main — собирает метрики компонента
sds-node-configurator.