Модуль sds-local-volume предназначен для управления локальным блочным хранилищем на базе LVM. Он позволяет создавать StorageClass в Kubernetes с помощью ресурса LocalStorageClass.
Подробнее с описанием модуля можно ознакомиться в разделе документации модуля.
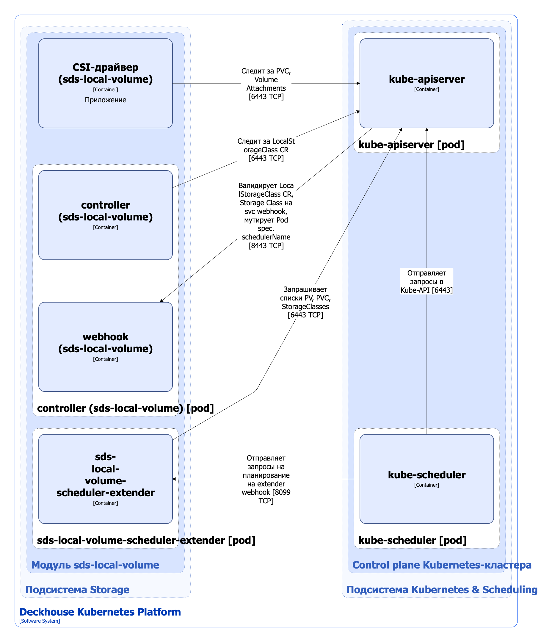
Архитектура модуля
Для упрощения схемы приняты следующие допущения:
- На схеме показано, что контейнеры разных подов взаимодействуют друг с другом напрямую. Фактически они взаимодействуют через соответствующие сервисы Kubernetes (внутренние балансировщики). Названия сервисов не указываются, если они очевидны из контекста. В остальных случаях название сервиса указано над стрелкой.
- Поды могут быть запущены в нескольких репликах, однако на схеме все поды изображены в одной реплике.
Архитектура модуля sds-local-volume на уровне 2 модели C4 и его взаимодействия с другими компонентами Deckhouse Kubernetes Platform (DKP) изображены на следующей диаграмме:

Компоненты модуля
Модуль состоит из следующих компонентов:
-
Controller — контроллер, обслуживающий кастомные ресурсы LocalStorageClass. LocalStorageClass — пользовательский ресурс Kubernetes, определяющий конфигурацию для Kubernetes StorageClass. Создаваемый StorageClass использует
local.csi.storage.deckhouse.ioprovisioner. В StorageClass задаются типы логических томов LVM, параметры VolumeGroups, reclaim policy, volume binding mode и другие настройки. Эти параметры используются provisioner’ом CSI-драйвераsds-local-volumeпри управлении локальными томами на базе LVM.Состоит из следующих контейнеров:
- controller — основной контейнер;
- webhook — сайдкар-контейнер, реализующий вебхук-сервер для проверки кастомных ресурсов LocalStorageClass и ресурсов StorageClass, а также для изменения значения поля
spec.schedulerNameу подов, использующих тома, созданные provisioner’омlocal.csi.storage.deckhouse.io. После изменения значением поляspec.schedulerNameстановитсяsds-local-volume, что позволяет передать планирование таких подов компонентуsds-local-volume-scheduler-extenderвместо стандартного планировщика Kubernetes (kube-scheduler).
-
Sds-local-volume-scheduler-extender — состоит из одного контейнера, представляет собой расширение (extender) для kube-scheduler, реализует специфичную для подов, использующих локальные тома логику размещения. При планировании учитывается свободное место на узлах, используемых для размещения на них локальных томов, а также размер дискового пространства, которое надо зарезервировать под эти тома.
-
CSI-драйвер (
sds-local-volume) — реализация CSI-драйвера дляlocal.csi.storage.deckhouse.ioprovisioner. С типовой архитектурой CSI-драйвера, используемого в DKP, можно ознакомиться в разделе документации архитектуры CSI-драйвера. CSI-драйвер (sds-local-volume) — разработка компании Флант.
Взаимодействия модуля
Модуль взаимодействует со следующими компонентами:
-
Kube-apiserver:
- мониторинг ресурсов PersistentVolume, PersistentVolumeClaim, VolumeAttachment, StorageClass;
- работа с кастомными ресурсами LocalStorageClass;
- создание ресурса StorageClass.
С модулем взаимодействуют следующие внешние компоненты:
-
Kube-apiserver:
- валидация кастомных ресурсов LocalStorageClass, ресурсов StorageClass;
- изменение поля
spec.schedulerNameподов, использующих тома, созданные при помощиlocal.csi.storage.deckhouse.ioprovisioner.
-
Kube-scheduler — отправка на вебхук
sds-local-volume-scheduler-extenderзапросов на планирование подов, в полеspec.schedulerNameкоторых указано значениеsds-local-volume.