Модуль csi-nfs предназначен для управления NFS-томами. Он позволяет создавать StorageClass в Kubernetes с помощью ресурса NFSStorageClass.
Подробнее с описанием модуля можно ознакомиться в разделе документации модуля.
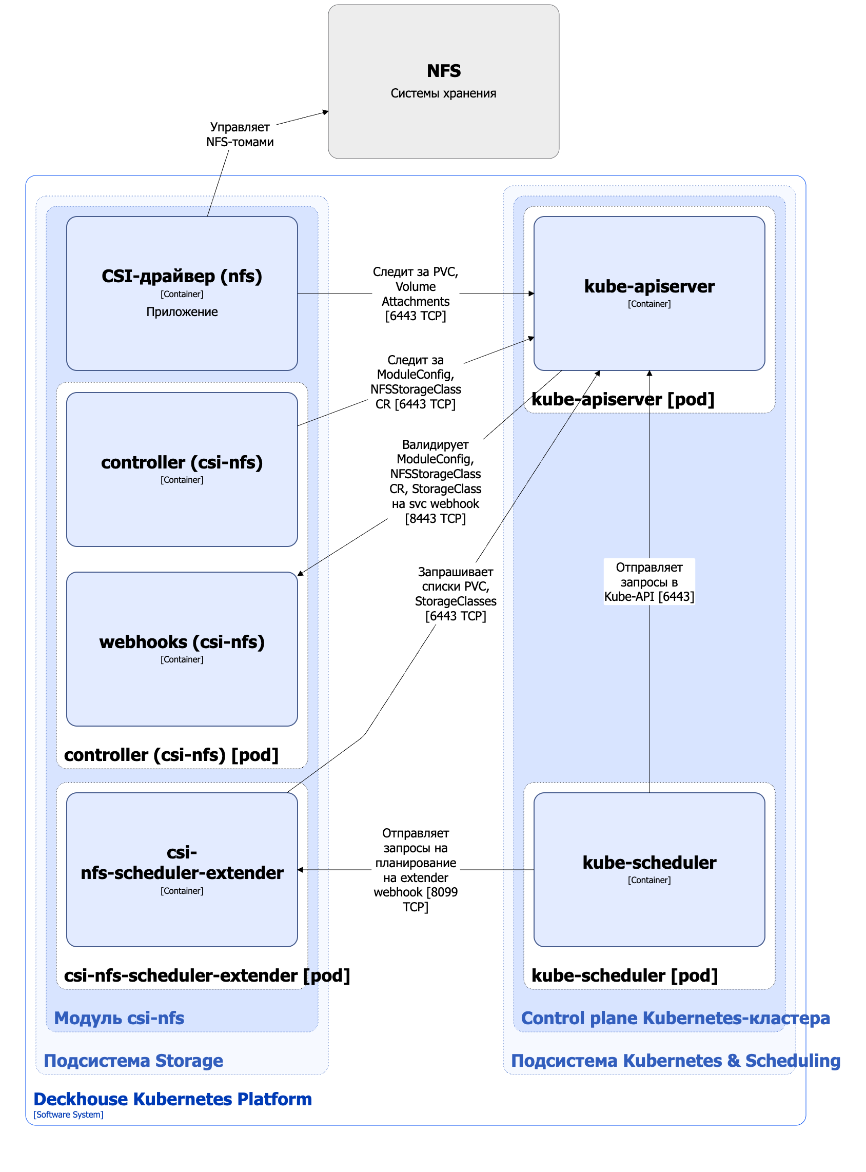
Архитектура модуля
Для упрощения схемы приняты следующие допущения:
- На схеме показано, что контейнеры разных подов взаимодействуют друг с другом напрямую. Фактически они взаимодействуют через соответствующие сервисы Kubernetes (внутренние балансировщики). Названия сервисов не указываются, если они очевидны из контекста. В остальных случаях название сервиса указано над стрелкой.
- Поды могут быть запущены в нескольких репликах, однако на схеме все поды изображены в одной реплике.
Архитектура модуля csi-nfs на уровне 2 модели C4 и его взаимодействия с другими компонентами Deckhouse Kubernetes Platform (DKP) изображены на следующей диаграмме:

Компоненты модуля
Модуль состоит из следующих компонентов:
-
Controller — контроллер, обслуживающий кастомные ресурсы NFSStorageClass. Ресурс NFSStorageClass определяет конфигурацию для создаваемого Kubernetes StorageClass, который использует provisioner
nfs.csi.k8s.io.В создаваемом StorageClass задаются параметры подключения к NFS-серверу, reclaim policy, volume binding mode и другие параметры. Эти параметры затем использует provisioner CSI-драйвера
csi-nfsпри управлении NFS-томами.Также controller синхронизирует лейблы на узлах со значением параметра
spec.workloadNodes.nodeSelectorкастомного ресурса NFSStorageClass.Состоит из следующих контейнеров:
- controller — основной контейнер;
- webhooks — сайдкар-контейнер, реализующий вебхук-сервер для проверки кастомных ресурсов ModuleConfig, NFSStorageClass и стандартных ресурсов StorageClass.
-
Сsi-nfs-scheduler-extender — состоит из одного контейнера и представляет собой расширение (extender) для kube-scheduler. Реализует специфичную для подов логику размещения при использовании NFS-томов. При планировании подов учитываются селекторы узлов, заданные в кастомном ресурсе NFSStorageClass.
-
CSI-драйвер (
csi-nfs) — реализация CSI-драйвера для provisionernfs.csi.k8s.io(NFS CSI driver). С архитектурой CSI-драйвераcsi-nfsможно ознакомиться на странице описания CSI-драйвера.
Взаимодействия модуля
Модуль взаимодействует со следующими компонентами:
-
Kube-apiserver:
- мониторинг ресурсов PersistentVolume, PersistentVolumeClaim, VolumeAttachment, StorageClass;
- работа с кастомными ресурсами NFSStorageClass;
- создание ресурса StorageClass.
С модулем взаимодействуют следующие внешние компоненты:
-
Kube-apiserver — валидация кастомных ресурсов ModuleConfig и NFSStorageClass, а также стандартных ресурсов StorageClass.
-
Kube-scheduler — отправка на вебхук
csi-nfs-scheduler-extenderзапросов на планирование подов, использующих NFS-тома.